2021-02-13 分類: 網站建設
經濟高速發展的今天,我們處于信息大爆炸的時代。隨著經濟發展,信息借助互聯網的力量在全球自由地流動,于是就催生了各種各樣的服務平臺和軟件系統。
圖片來自 Pexels
由于業務的多樣性,這些平臺和系統也變得異常的復雜。如何對其進行監控和維護是我們 IT 人需要面對的重要問題。就在這樣一個紛繁復雜地環境下,監控系統粉墨登場了。
今天,我們會對 IT 監控系統進行介紹,包括其功能,分類,分層;同時也會介紹幾款流行的監控平臺。
監控系統的功能
在 IT 運維過程中,常遇到這樣的情況:
以上這些問題一旦發生,會對我們的業務產生巨大的影響。因此,每個公司或者 IT 團隊都會針對此類情況建立自己的 IT 監控系統。
Java 代碼運行原理圖
在介紹這種方式之前,我們先來復習一下 Java 代碼運行的原理。通常我們會把 Java 源代碼,通過“Java 編譯器”編譯成 Class 文件。再把這個 Class 的字節碼文件裝載到“類裝載器”中進行字節碼的驗證。
最后,把驗證過后的字節碼發送到“Java 解釋器”和“及時編譯器”交給“Java 運行系統”運行。
Java 探針,字節碼增強的方式就是利用 Java 代理,這個代理是運行方法之前的攔截器。
在 JVM 加載 Class 二進制文件的時候,利用 ASM 動態的修改加載的 Class 文件,在監控的方法前后添加需要監控的內容。
例如:添加計時語句,用于記錄方法耗時。將方法耗時存入處理器,利用棧先特性(先進后出)處理方法調用順序。
每當請求處理結束后,將耗時方法和入參 map 輸出到文件中,然后根據 map 中相應參數,區分出耗時業務。
最后將相應耗時文件取下來,轉化為 xml 格式并進行解析,通過瀏覽器將代碼分層結構展示出來。
時序數據庫數據模型圖例
時序數據庫的存儲原理,關系型數據庫存儲采用的是 B tree,雖然降低了數據查詢的磁盤尋道時間,但是無法解決大量數據寫入時的磁盤效率。
由于監控系統的應用場景,經常會遇到大批量的數據寫入,所以我們會選擇 LSMtree(Log Structured Merge Tree)存儲時序數據庫。
LSMtree(Log Structured Merge Tree),從字面意義上理解,記錄的數據按照日志結構(Log Structured)追加到系統中,然后通過合并樹(Merge Tree)的方式將其合并。
來看一個 LevelDB 的例子,方便我們理解,LSM-tree 被分成三種文件:

LSMtree LevelDB 存儲示意圖
LSMtree 寫入流程:
每層的所有文件總大小是有限制的(8MB,10MB,100MB… 1TB)。從 L1 層往后,每下一層容量增大十倍。
如此這般上層的數據都是較新的數據,查詢可以從上層開始查找,依次往下,并且這些數據都是按照時間序列存放的。
監控系統的分層
談完了監控系統的分類,再來聊聊監控系統的分層。用戶請求到數據返回,經歷系統中的層層關卡。

監控系統分層示意圖
一般我們將監控系統分為五層來考慮,當然也有人分成三層,大致的意思都差不多,僅供參考:

Zabbix 的部署模式
Zabbix 的數據采集,主要有兩種模式:Server 主動拉取數據和 Agent 主動上報數據。
以 Server 拉取數據為例,用戶在 Web-portal 中,設置需要監控的機器,配置監控項,告警策略。Zabbix-Server 會根據策略主動獲取 Agent 的數據,然后存儲到 MySQL 中。
同時根據用戶配置的策略,判定是否需要告警。用戶可以在 Web 端,以圖表的形式,查看各種指標的歷史趨勢。
在 Zabbix 中,將 Server 主動拉取數據的方式稱之為 Active Check。這種方式配置起來較為方便,但是會對 Zabbix-Server 的性能存在影響。
所以在生產環境中,一般會選擇主動推送數據到 Zabbix-Server 的方式,稱之為 Trapper。
即用戶可以定時生成數據,再按照 Zabbix 定義的數據格式,批量發送給 Zabbix-Server,這樣可以大大提高 Server 的處理能力。
Proxy,作為可選項,起到收集 Agent 數據并且轉發到 Server 的作用。
當 Server 和 Agent 不在一個網絡內,就需要使用 Proxy 做遠程監控,特別是遠程網絡有防火墻的時候。同時它也可以分擔 Server 的壓力,降低 Server 處理連接數的開銷。
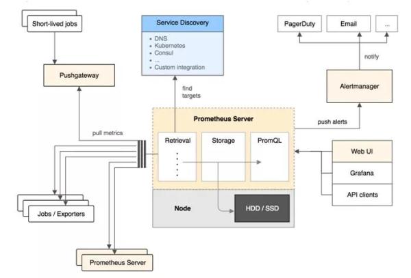
Prometheus(普羅米修斯)
隨著這幾年云環境的發展,Prometheus 被廣泛地認可。它的本質是時間序列數據庫,而 Zabbix 采用 MySQL 進行數據存儲。
從上面我們對時間序列數據庫的分析來看,Prometheus 能夠很好地支持大量數據的寫入。
它采用拉的模式(Pull)從應用中拉取數據,并通過 Alert 模塊實現監控預警。據說單機可以消費百萬級時間序列。
一起來看看 Prometheus 的幾大組件:

Prometheus 架構圖
說完了 Prometheus 的組件,再來看看 Prometheus 的架構:
最后將兩個工具進行比較如下:

Zabbix 和 Prometheus 比較圖
從上面的比較可以看出:
總結

監控系統思維導圖
監控系統對 IT 系統運維意義重大,從狀態監控到收集/分析數據,到故障報警,以及問題解決,最后歸檔報表,協助運維復盤。
監控系統分為三大類,日志類,調用鏈類,度量類,他們有各自的特點,且應用場景各不相同。
因為要對整個 IT 系統進行監控,所以將其分為五層,分別是,客戶端,業務層,應用層,系統層,網絡層。
Zabbix 和 Prometheus 是當下流行的監控系統,可以根據他們的特點選擇使用。
網站名稱:想吃透監控系統,就這一篇夠不夠?
鏈接地址:http://www.js-pz168.com/news46/100696.html
成都網站建設公司_創新互聯,為您提供響應式網站、App設計、面包屑導航、服務器托管、移動網站建設、小程序開發
聲明:本網站發布的內容(圖片、視頻和文字)以用戶投稿、用戶轉載內容為主,如果涉及侵權請盡快告知,我們將會在第一時間刪除。文章觀點不代表本網站立場,如需處理請聯系客服。電話:028-86922220;郵箱:631063699@qq.com。內容未經允許不得轉載,或轉載時需注明來源: 創新互聯
猜你還喜歡下面的內容